主页(http://www.pttcn.net):LTE基础:CSFB流程主要信令点说明
CSFB:从LTE网络基于R8忙重定向至GSM网络
2、LTE网络:RRCConnectionRelease,携带配置的GERAN相邻频点组起始频点和GERAN BCCH相邻频点信息,对应Event List中InterRATRedirectionReq;
3、GSM网络:CM Service Request,携带业务类别及TMSI信息,对应Event List中InterRATRedirectionSuc;
4、GSM网络:Alerting,表示核心网给主叫回振铃音,被叫已接通,对应Event List中CSFBServiceSuc;(另通过Setup消息可以查看被叫号码)
5、GSM网络:Channel Release,对应Event List中目前版本显示有误(GSMCallDropped);(另用户主动挂机对应Disconnect消息,方向为UL,Channel Release消息为网络侧下发,DL)
6、LTE网络:TrackingAreaUpdateAccept,携带TAU类别(combined-TA)、TAL对应的GSM侧LAC信息,对应Event List中TAUpdateSuc。
被叫区别于主叫在于:
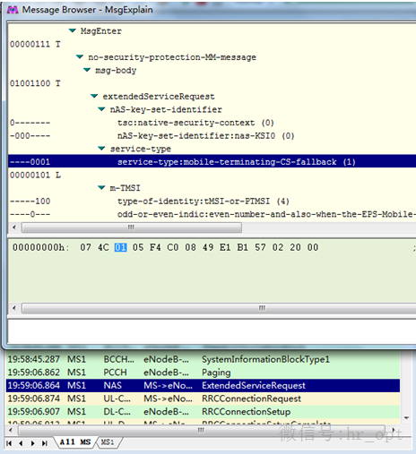
2、LTE网络:ExtendedServiceRequest,携带service-type:mobile-terminating-CS-fallback,对应Event List中CSFBServiceRequest;
3、LTE网络:RRCConnectionRelease,对应Event List中InterRATRedirectionReq;
4、GSM网络:Paging Response,对应Event List中GSMCallAttempt(MTC);
5、GSM网络:Alerting,对应Event List中CSFBServiceSuc;
6、GSM网络:Channel Release,无对应Event;
7、LTE网络:TrackingAreaUpdateAccept,对应Event List中TAUpdateSuc。
相关时延统计信令点: 以上面一系列截图为例统计: 1、主叫回落时延:
2、主叫返回时延:
3、被叫回落时延:
4、被叫返回时延:
(中国集群通信网 | 责任编辑:陈晓亮) |




